Dify——使用AI批量产生创业灵感 创业有风险,此文章仅讨论AI技术应用,不提供任何创业指导。 方法起源与核心理念 这种创意方法源于孙正义在加州大学伯克利分校求学期间形成的“批量创意思维”。他认为创新就是旧元素的新组合,而字典中的词汇代表了人类知识和概念的基本单位。孙正义曾经通过这种方法在一年内产生了250多项创意成果。 操作步骤 思维逻辑解析 这种方法的有效性基于组合创新理论——大多数创新不是完全从无到有的创造,而是现有要素的重新 AI Tool Doge 2025-10-31 17 热度 0评论
Dify——HTTP 请求节点(货币换算示例) HTTP 请求节点 允许通过 HTTP 协议发送服务器请求,适用于获取外部数据、webhook、生成图片、下载文件等情景。它让你能够向指定的网络地址发送定制化的 HTTP 请求,实现与各种外部服务的互联互通。 该节点支持常见的 HTTP 请求方法: HTTP 请求 API 的核心通讯步骤 (为了接下来调用API,首先简单的理解HTTP的通讯过程,如果你对此不理解或者不感兴趣,可以直接阅读下一部分“ AI Tool Doge 2025-10-31 27 热度 0评论
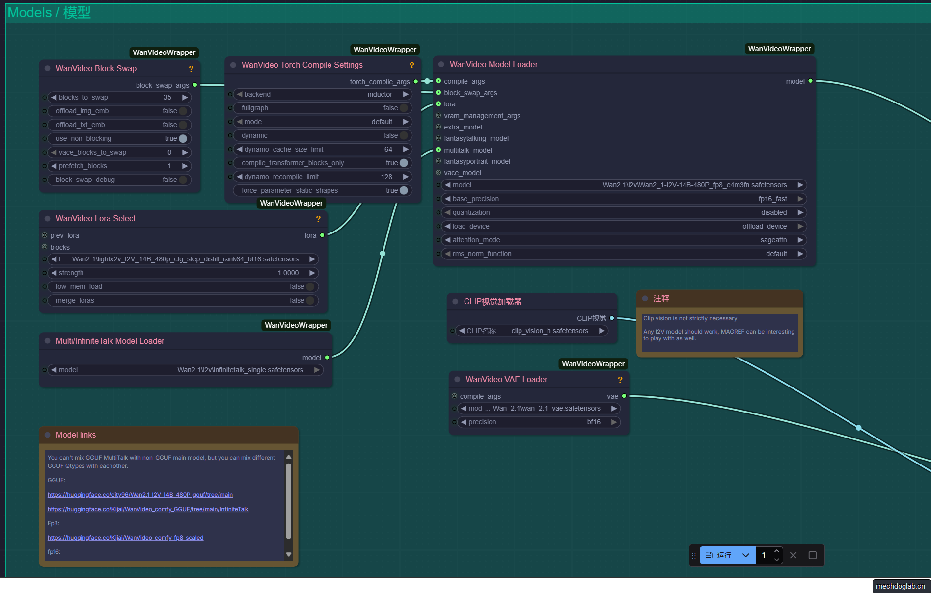
ComfyUI中使用InfiniteTalk模型实现口播主持人、虚拟歌手 模型加载 图片输入 此处需要将视频缩放至符合视频模型的尺寸,采用剧中裁剪 音频处理 完整工作流 音频使用了开源的 ace_step_v1_3.5b.safetensors 模型,和 minimaxi.comAPI 效果演示_口播 视频文件托管在cloudflare 效果演示_唱歌 视频文件托管在cloudflare 评价 AICG Doge 2025-10-31 22 热度 0评论
Dify——逻辑控制 条件分支 根据 If/else/elif 条件将 Chatflow / Workflow 流程拆分成多个分支。 节点功能 条件分支的运行机制包含以下六个路径: 条件类型 字符串/数字/对象变量: 布尔值变量: 布尔值数组变量: 多重条件判断 涉及复杂的条件判断时,可以设置多重条件判断,在条件之间设置 AND 或者 OR,即在条件之间取交集或者并集。 节点演示 节点工作流程 在开始节点创建一个下拉列 AI Tool Doge 2025-10-30 20 热度 0评论
Dify——代码执行 代码执行节点介绍 通过代码节点,你可以在工作流中嵌入自定义的 Python 或 Javascript 脚本,以内置节点无法实现的方式对变量进行操作。 一个代码执行节点主要是由三个部分组成 默认示例代码 变量的输入 首先为了测试,我们在开始处建立5个变量,分别是两个int类型、两个str类型、一个布尔类型 修改示例代码 注意,所有添加到输入变量的数据都需要在代码执行区域中进行调用即使调用之后不使用 AI Tool Doge 2025-10-30 27 热度 0评论
Dify——变量使用 系统变量 系统变量指的是在 Chatflow / Workflow 应用内预设的系统级参数,可以被其它节点全局读取。系统级变量均以 sys 开头。 Workflow 类型应用提供以下系统变量 变量名称 数据类型 说明 备注 sys.files LEGACY Array File 说文件参数,存储用户初始使用应用时上传的图片 图片上传功能需在应用编排页右上角的 “功能” 处开启 sys.user_i AI Tool Doge 2025-10-30 20 热度 0评论
Python多版本管理工具——Anaconda 文章内容 安装Anaconda安装程序 Anaconda 设置Python版本 通过创建新虚拟环境添加新的python版本(推荐) 在VScode中使用Python虚拟环境 Anaconda 常用命令归纳 AI Tool Doge 2025-10-30 33 热度 0评论
在VSCode中通过Cline插件(并配置GitHub MCP服务器) 文章内容 Cline MCP Cline MCP 是人工智能开发领域的一项重要技术组合,由 Cline(一款集成开发环境插件)与 Model Context Protocol (MCP)(模型上下文协议)深度融合而成。其核心功能包括: 准备工作 Cline插件安装 安装并配置GitHub MCP服务器 MCP服务器是扩展Cline能力的关键,它让Cline能够调用外部工具(这里是GitHub的AP AI Tool Doge 2025-10-29 26 热度 0评论
Docker本地部署Firecrawl 文章内容 Firecrawl Firecrawl 是专注于网页爬取、数据提取与结构化的工具,网页 API 适合快速落地,本地部署更适配定制化与数据隐私需求。 使用Docker Compose部署Firecrawl 这是最为简便和通用的方法,Docker会处理所有依赖关系,包括Redis和Playwright服务。 核心步骤: 关键的配置项包括: 首次运行需要下载基础镜像和依赖,请耐心等待。 基本使 AI Tool Doge 2025-10-28 22 热度 0评论
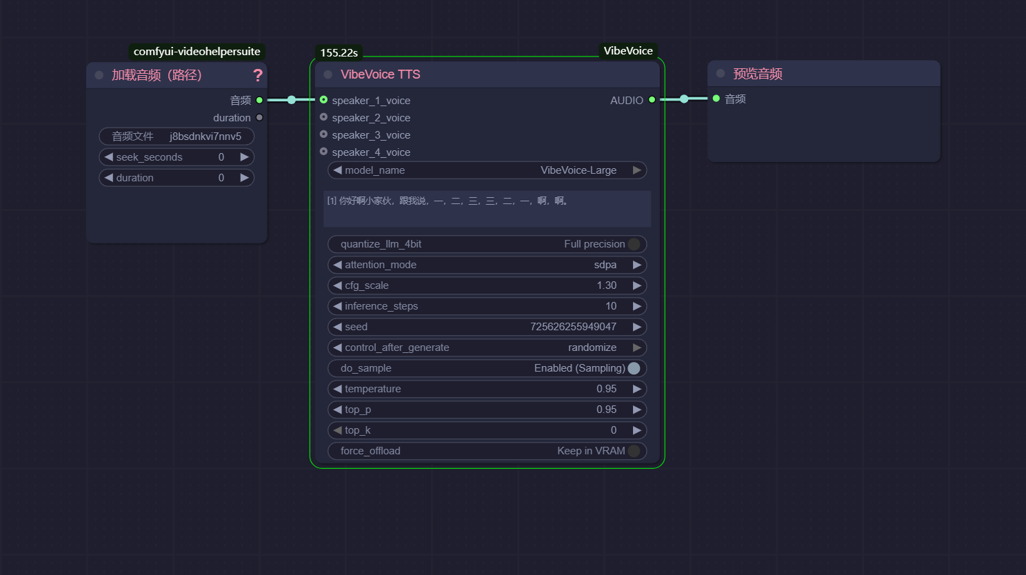
ComfyUI VibeVoice 节点使用 文章内容 ComfyUI VibeVoice 节点功能特性 VibeVoice ComfyUI 节点是一个综合的 ComfyUI 集成插件,用于 Microsoft 的 VibeVoice 文本转语音模型,在您的 ComfyUI 工作流中直接实现高质量的单人和多人语音合成。 ComfyUI VibeVoice 节点安装方法 ComfyUI Manager(推荐) 自动安装 手动安装 ComfyUI AICG Doge 2025-10-27 35 热度 0评论