Qwen Image Edit 模型 Qwen-Image-Edit 是阿里巴巴通义千问团队于 2025 年 8 月 19 日开源的新一代图像编辑模型,基于 200 亿参数的 Qwen-Image 模型进化而来,定位为指令驱动的多模态图像编辑工具,支持精准语义与外观双重编辑、中英文文本智能修改等核心能力 基础工作流 区域修改 一致性测试 换人物 换场景 改变视角 LoRA模型 Clothes Try On (Clothing Tran AICG Doge 30天前 7 热度 0评论
Qwen-Image 模型 模型及量化格式分类 理论上的模型效果排序BF16 > GGUF Q8_0 > FP8 ≈ Nunchaku FP4(50 系 N 卡)> GGUF Q6_K ≈ Nunchaku INT4 > GGUF Q4_0 及更低量化的版本 模型选择建议(效果) 模型选择建议(速度) 模型存放位置 基础工作流演示 1.模型下载: 2.ControlNet: ControlNets/tree/main/spl AICG Doge 30天前 20 热度 0评论
ComfyUI支持文生图和图片编辑的模型——Qwen-Image-Edit-Rapid-AIO 模型基本信息 类别 内容 模型地址 https://huggingface.co/Phr00t/Qwen-Image-Edit-Rapid-AIO 核心功能 Text-to-Image(文生图)、Image-to-Image(图生图,即图像编辑) 适配工具 ComfyUI(节点式AI图像工具) 关联技术 Qwen(通义千问系列模型)、Qwen-Edit(Qwen图像编辑能力) 许可证 Apache AICG Doge 2025-11-04 9 热度 0评论
ComfyUI 图片尺寸修改插件Resize Image v2和ImageScaleByAspectRatio V2 在ComfyUI中,Resize Image v2和ImageScaleByAspectRatio V2是两个功能不同的图像缩放节点,前者侧重于基础的尺寸调整,而后者则专注于在严格保持宽高比的同时提供更精细的控制选项。 核心功能与缩放逻辑 特性 Resize Image v2 按宽高比缩放_V2 (ImageScaleByAspectRatio V2) 缩放原则 直接调整图像至指定宽高,可能不保持 AICG Doge 2025-11-04 12 热度 0评论
ComfyUI中使用InfiniteTalk模型实现口播主持人、虚拟歌手 模型加载 图片输入 此处需要将视频缩放至符合视频模型的尺寸,采用剧中裁剪 音频处理 完整工作流 音频使用了开源的 ace_step_v1_3.5b.safetensors 模型,和 minimaxi.comAPI 效果演示_口播 视频文件托管在cloudflare 效果演示_唱歌 视频文件托管在cloudflare 评价 AICG Doge 2025-10-31 22 热度 0评论
ComfyUI VibeVoice 节点使用 文章内容 ComfyUI VibeVoice 节点功能特性 VibeVoice ComfyUI 节点是一个综合的 ComfyUI 集成插件,用于 Microsoft 的 VibeVoice 文本转语音模型,在您的 ComfyUI 工作流中直接实现高质量的单人和多人语音合成。 ComfyUI VibeVoice 节点安装方法 ComfyUI Manager(推荐) 自动安装 手动安装 ComfyUI AICG Doge 2025-10-27 35 热度 0评论
ComfyUI 中使用LoRA模型 此文章包含以下内容 什么是LoRA模型 LoRA(Low-Rank Adaptation,低秩适应)模型在AI绘画中扮演着“微调插件”的角色,其核心作用是以极低的计算成本实现对基础大模型生成效果的精准控制,从而提升创作效率和个性化程度。 所用的模型、工作流在文中最后提供百度下载地址LoRA模型储存地址:models\\loras 中 LoRA模型在AI绘画中的具体作用 LoRA模型的典型应用场景 场 AICG Doge 2025-10-20 22 热度 0评论
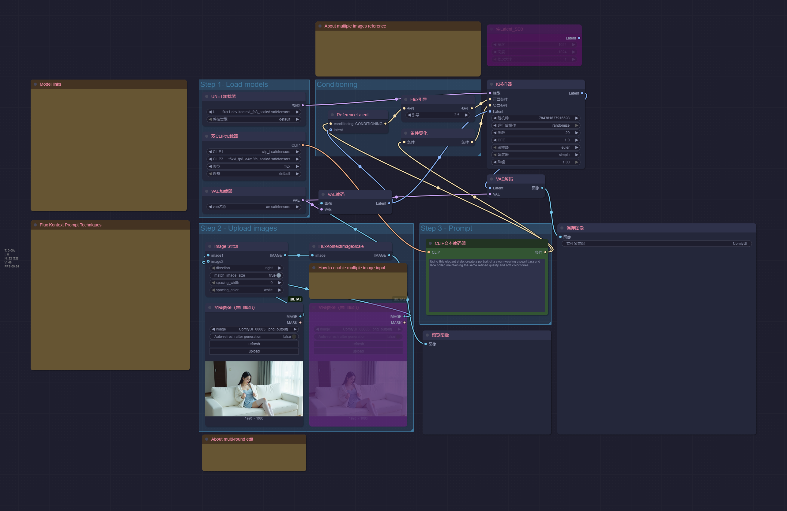
ComfyUI FLUX.1 Kontext 模型和工作流下载 FLUX.1核心功能 FLUX.1 Kontext 是 Black Forest Labs (BFL) 推出的专注于上下文感知图像生成与编辑的多模态模型套件。其官方版本主要通过 API 提供服务(Pro、Max),同时也提供了开源的研究版本(Dev)。 Flux.1 Kontext Dev 与社区开源版本下载 版本名称 显存要求 开源社区下载 百度分流 black-forest-labs/FLUX AICG Doge 2025-10-20 20 热度 0评论
ComfyUI Flux.1 Dev与Schnell模型和工作流使用 Flux.1 模型分类 黑森林实验室(官方版本) Flux.1 是由 Black Forest Labs 黑森林实验室推出的文生图模型套件(多个版本),Flux.1具有出色的文字生成能力和语言理解能力。 FLUX.1 在视觉质量、图像细节方面有显著优势,比如文字生成、复杂构图、人手描绘等方面表现良好。其手部细节得到了优化与增强,相比 Stable Diffusion 模型的畸形手指,FLUX.1 AICG Doge 2025-10-20 14 热度 0评论
ComfyUI Flux Kontext角色设定表(Lora + 参考姿势图 + 提示词) 工作流和模型下载 工作流下载 https://openart.ai/workflows/cat_untimely_42/kontext-character-sheet-lora-reference-pose-image-prompt-stable/achxibRrdxxlOqlfe8ir模型下载 https://civitai.com/models/1753109/flux-kontext-cha AICG Doge 2025-10-20 10 热度 0评论