ComfyUI Flux Kontext角色设定表(Lora + 参考姿势图 + 提示词)
- AICG
- 2025-10-20
- 11热度
- 0评论
工作流和模型下载
工作流下载 https://openart.ai/workflows/cat_untimely_42/kontext-character-sheet-lora-reference-pose-image-prompt-stable/achxibRrdxxlOqlfe8ir
模型下载 https://civitai.com/models/1753109/flux-kontext-character-turnaround-sheet-lora?modelVersionId=1984027
百度网盘 https://pan.baidu.com/s/14p5Rr4EDBVNTuCFrWfN2Aw?pwd=spyy 提取码: spyy在原始工作流基础上修改了以下内容:
移除LoadLoraFromCivitAI 替换为 加载LoRA
直接从本地读取已下载的LoRA模型文件
模型储存位置
| 文件名称 | 储存位置 |
|---|---|
| clip_l.safetensors | models\text_encoders |
| t5xxl_fp16.safetensors | models\text_encoders |
| ae.safetensors | models\vae |
| kontext-turnaround-sheet-v1.safetensors | models\loras |
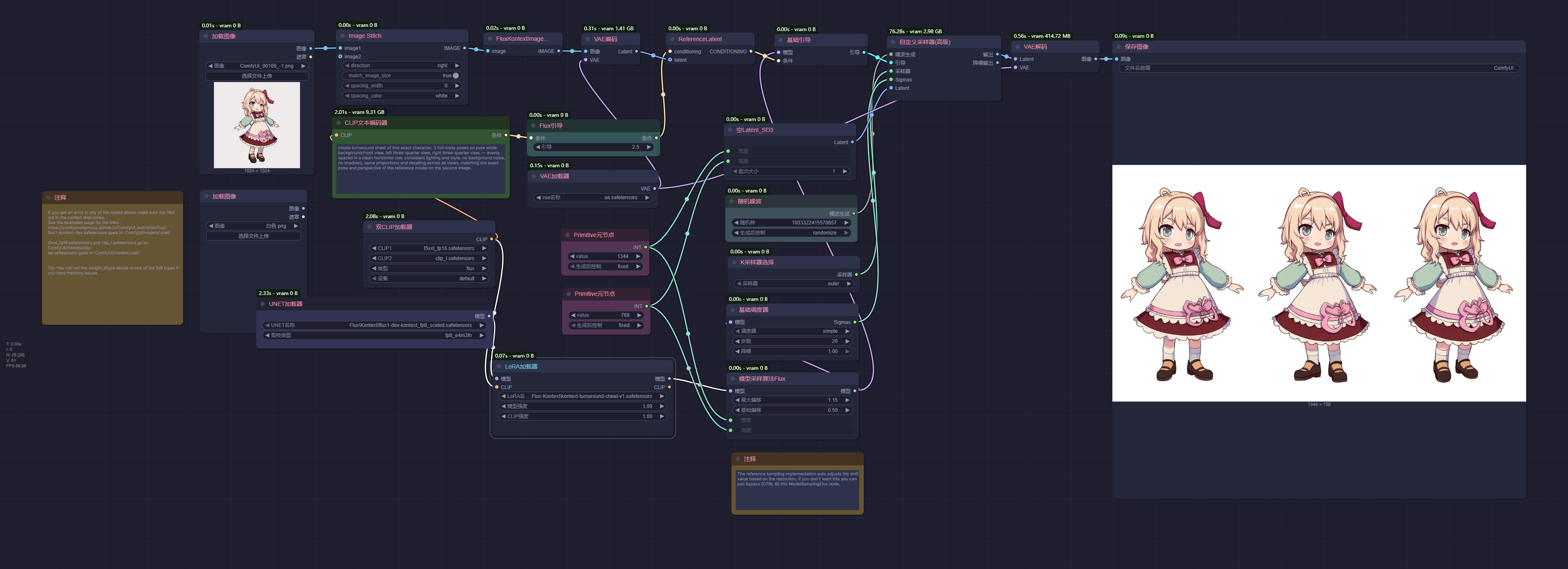
工作流
示例图片
工作流演示

提示词
create turnaround sheet of this exact character, 3 full-body poses on pure white background:Front view, left three-quarter view, right three-quarter view, — evenly spaced in a clean horizontal row, consistent lighting and style, no background noise, no shadows, same proportions and detailing across all views. matching the exact pose and perspective of the reference model on the second image.工作流帮助
推荐提示词
create turnaround sheet of this exact character, 5 full-body poses on pure white background: front view, 3/4 left, left profile, back view, right profile, 3/4 right — evenly spaced in a clean horizontal row, consistent lighting and style, no background noise, no shadows, same proportions and detailing across all views
为该角色创建旋转图集,包含5个纯白背景下的全身姿势:正面视角、左侧3/4视角、左侧面部视角、背面视角、右侧面部视角、右侧3/4视角——所有姿势需以整洁的水平排列均匀分布,保持一致的光照效果与绘制风格,无背景杂物,无阴影,所有视角比例与细节均保持一致。LoRA 模型使用说明
- 此模型与SD模型不兼容
- 它不适用于真实的人类照片
Image Stitch 节点
这个节点可以将两张图片按指定方向(上、下、左、右)拼接在一起,支持调整图片大小匹配和添加间隔。
如果只有一个图片必须链接image1,image2可以断开
对于 spacing_color 除了 “white/black” 之外,如果 match_image_size 设置为 false 那么空白部分将使用黑色作为填充色
| 参数 | 类型 | 是否必填 | 默认值 | 可选值 | 解释 |
|---|---|---|---|---|---|
| image1 | IMAGE | 必填 | – | – | 第一张要拼接的图片 |
| image2 | IMAGE | 选填 | None | – | 第二张要拼接的图片,如果不提供则只返回第一张图片 |
| direction | STRING | 必填 | right | right/down/left/up | 第二张图片的拼接方向:right(右)、down(下)、left(左)、up(上) |
| match_image_size | BOOLEAN | 必填 | True | True/False | 是否调整第二张图片的大小以匹配第一张图片的尺寸 |
| spacing_width | INT | 必填 | 0 | 0-1024 | 两张图片之间的间隔宽度,必须是偶数 |
| spacing_color | STRING | 必填 | white | white/black/red/green/blue | 拼接图片之间间隔的颜色 |
ModelSamplingFlux 节点
参考采样实现会根据分辨率自动调整移位值,若不需要此功能,可直接跳过(CTRL-B)此ModelSamplingFlux节点。