ComfyUI 图片尺寸修改插件Resize Image v2和ImageScaleByAspectRatio V2

在ComfyUI中,Resize Image v2和ImageScaleByAspectRatio V2是两个功能不同的图像缩放节点,前者侧重于基础的尺寸调整,而后者则专注于在严格保持宽高比的同时提供更精细的控制选项。 核心功能与缩放逻辑 特性 Resize Image v2 按宽高比缩放_V2 (ImageScaleByAspectRatio V2) 缩放原则 直接调整图像至指定宽高,可能不保持
ComfyUI 图片尺寸修改插件Resize Image v2和ImageScaleByAspectRatio V2

Dify——HTTP 请求节点(货币换算示例)

HTTP 请求节点 允许通过 HTTP 协议发送服务器请求,适用于获取外部数据、webhook、生成图片、下载文件等情景。它让你能够向指定的网络地址发送定制化的 HTTP 请求,实现与各种外部服务的互联互通。 该节点支持常见的 HTTP 请求方法: HTTP 请求 API 的核心通讯步骤 (为了接下来调用API,首先简单的理解HTTP的通讯过程,如果你对此不理解或者不感兴趣,可以直接阅读下一部分“
Dify——HTTP 请求节点(货币换算示例)

ComfyUI VibeVoice 节点使用

文章内容 ComfyUI VibeVoice 节点功能特性 VibeVoice ComfyUI 节点是一个综合的 ComfyUI 集成插件,用于 Microsoft 的 VibeVoice 文本转语音模型,在您的 ComfyUI 工作流中直接实现高质量的单人和多人语音合成。 ComfyUI VibeVoice 节点安装方法 ComfyUI Manager(推荐) 自动安装 手动安装 ComfyUI
ComfyUI VibeVoice 节点使用

ComfyUI Ultimate SD Upscale 节点使用

ComfyUI Ultimate SD Upscale 节点的功能 如何使用 ComfyUI Ultimate SD Upscale 节点 ComfyUI Ultimate SDUpscale 节点安装 放大模型下载 模型储存位置 ComfyUI Ultimate SD Upscale 节点工作流 ComfyUI Ultimate SD Upscale 节点支持直接对图片进行放大 和 生成时对结果
ComfyUI Ultimate SD Upscale 节点使用

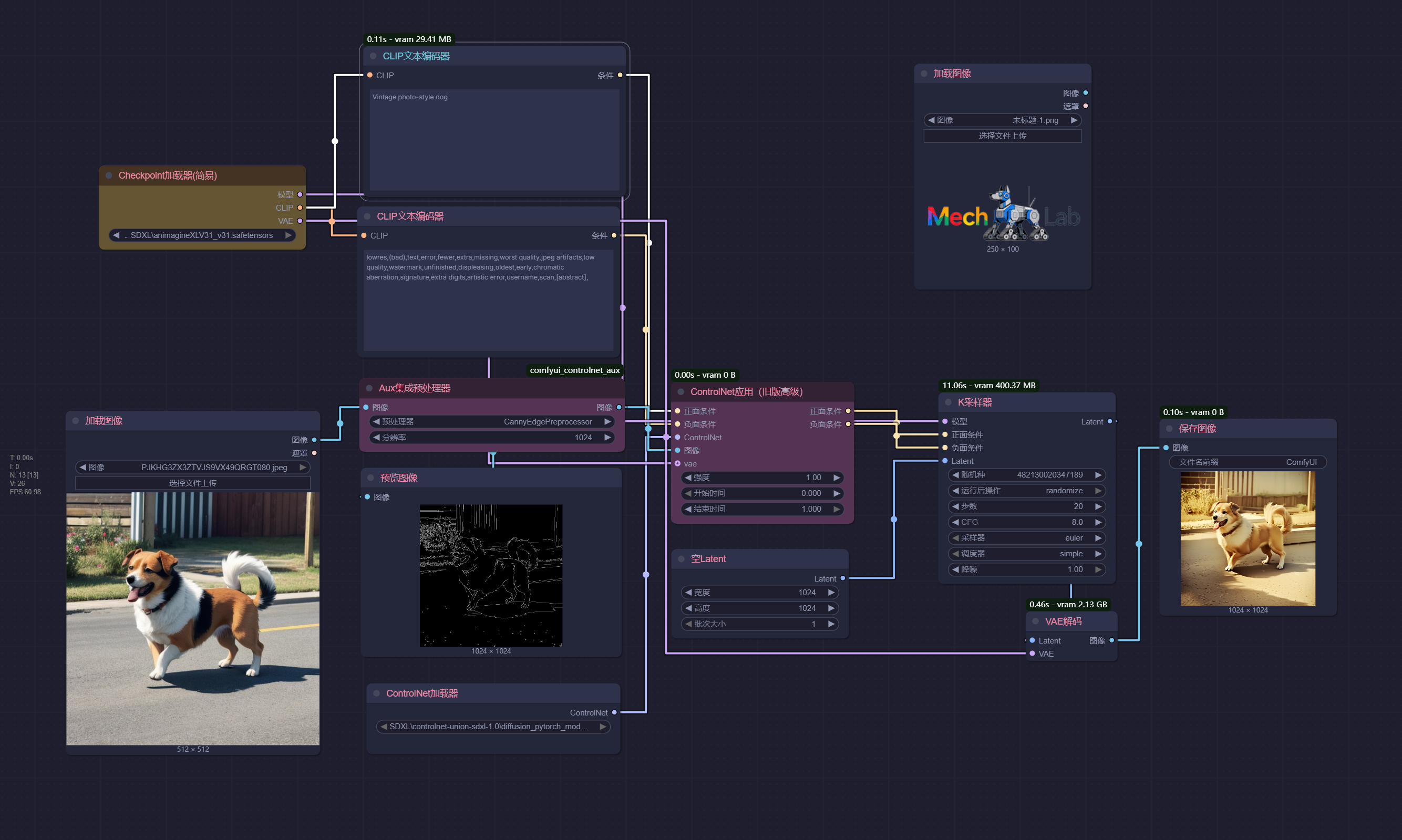
ComfyUI 中controlnet(comfyui_controlnet_aux)的使用方法

ControlNet是一个强大的控制网络,允许用户在 ControlNet 图像生成过程中引入额外的条件(如边缘图、深度图、姿势关键点等),从而实现对图像结构和内容的精准控制 常用的 ControlNet 控制类型 控制类型 主要用途 典型预处理器/模型示例 线条控制 (Canny, Lineart) 依据线稿生成图像,适合结构精确的创作,如产品设计、插画上色。 Canny细致线预处理器 + co
ComfyUI 中controlnet(comfyui_controlnet_aux)的使用方法